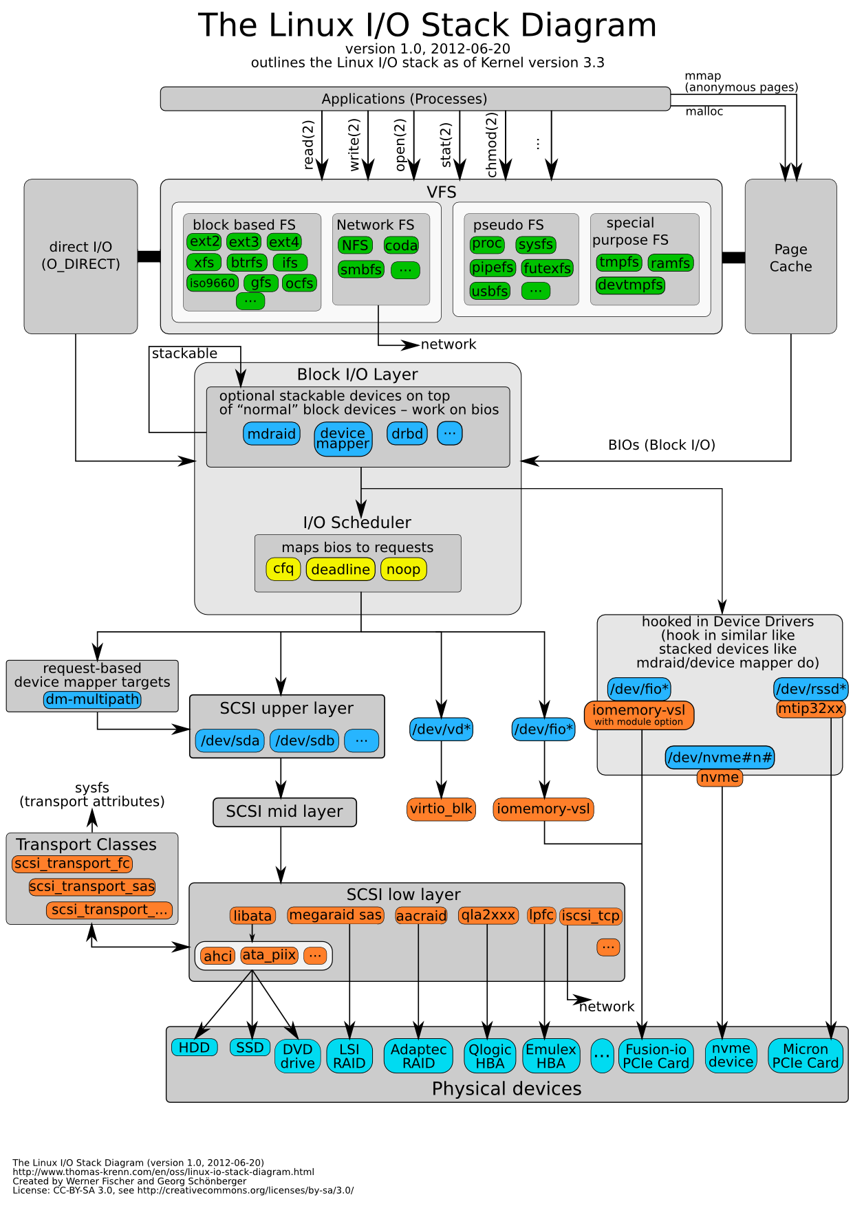
Found this figure online. The title of this diagram may be biased as it is not the complete I/O stack but a concentration on block devices with a focus on SCSI layer. Some important missing stuffs, in my opinion, include MTD and USB. But still, this is a good diagram worth keeping here:)
-
I am Dave (Jing) Tian, an Associate Professor in the Department of Computer Science at Purdue University working on system security. My research involves embedded systems, operating systems, trusted and confidential computing, and hardware security. All opinions are my own.
Shoot me:
root@davejingtian.org Categories
Tags
- ABNF
- agile
- AI/ML
- Alcatel-Lucent
- android
- arp
- asn1c
- assembly
- bash
- ber
- bison
- BNF
- build
- C
- CentOS
- CIS122
- Coverity
- crypto
- csv
- cuda
- DCA
- ddclient
- debugfs
- DH
- Diffie-Hellman
- drd
- drig
- elixir
- fedora
- fedup
- flex
- fsck
- gcc
- gdb
- GFW
- git
- github
- gnome
- gprof
- gpu
- guitar
- gumstix
- helgrind
- intel
- itevad
- Java
- jmgsim
- JVM
- kenai
- kernel
- kill
- ksh
- kvm
- ld
- Linux
- list
- netbeans
- netlink
- nvidia
- OS
- overo
- Python
- relay
- security
- selinux
- sgx
- socket
- ssh
- Ubuntu
- UO
- USB
- valgrind
- x86
- x86_64
- yocto
Blog Stats
- 280,927 hits
-

All blogs on this website are licensed under a Creative Commons Attribution 4.0 International License.




